Skip to main content

v1.1

Minor Versionm

by Dillon James Capalongo

Introduction

This is the first of a three-part sequence to using Kenny, the official 3D printer of R@M. This guide gives an overview of how to 3D print a model.

  1. 3D printing is a process that involves a CAD model, a slicing software, and a 3D printer.
    • 3D printing is a process that involves a CAD model, a slicing software, and a 3D printer.

    • The first step is to create a model of the object you would like to 3D print with a CAD software such as Autodesk Fusion 360, Autodesk Inventor, or SolidWorks.

    • Refer to the Mini-Sub guide series for more information and practice with modeling.

  2. After you create your model, you have to export it as a .stl file, which stands for stereolithography file.
    • After you create your model, you have to export it as a .stl file, which stands for stereolithography file.

    • With your model open, locate and click on the "File "menu at the top of your screen.

    • Click on "Export"

    • A new window should appear. Give the STL file a name. Then, change the file type to .stl . Finally, give the STL file a location you want it to be exported to.

    • Click on "Export"

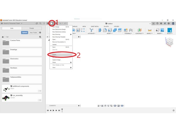
  3. After you create your model, you have to export it as a .stl file, which stands for stereolithography file.
    • After you create your model, you have to export it as a .stl file, which stands for stereolithography file.

    • With your model open, locate and click on the orange "File "menu at the top of your screen.

    • Click "Export"

    • Click "CAD Format"

    • Select the folder you would like the STL file to be saved in.

    • Name the STL File.

    • Change the file type to "STL Files (*.stl)"

    • Click "Save"

  4. After you create your model, you have to export it as a .stl file, which stands for stereolithography file.
    • After you create your model, you have to export it as a .stl file, which stands for stereolithography file.

    • Locate and click on the "File" button at the top of the screen.

    • Click on "Save As"

    • Select the folder you want the STL file to be saved in.

    • Name the STL File

    • Change the file type to "STL (*.stl)"

    • Click "Save"

    • After you have created an STL file from your model, open the slicer you plan to use for your 3D printer.

    • Upload the STL file into the slicing software.

    • After adjusting the settings, slice the file. The slicer should then create a GCODE (*.gcode) file.

    • Please refer to the "Using PrusaSlicer" guide on more details for 3D printing with Kenny.

    • After getting the GCODE file to the 3D printer:

    • via USB Drive or SD Card:

    • Select the file you wish to print.

    • Start the print

    • via a printer communication software (Pronterface):

    • Connect your computer to the 3D printer

    • Select the file you wish to print and begin the print.

    • Please see the guide on "3D Printing with Kenny" for more information.

    • For the first few layers, watch the print as to make sure your print does not fail.

    • After the print has finished, remove the print from the printer.

    • Please see the guide on "3D Printing with Kenny" for more information.

Finish Line

6 other people completed this guide.

Dillon James Capalongo

Member since: 8/20/22

801 Reputation

6 Guides authored

0 Comments

Add Comment